URL Monitoring vs Website Monitoring: What's the Difference?
URL and website monitoring aren't the same. For IT and SAP teams, using the wrong one means outages go undetected. Here's what you need to know
Monitor, manage, and orchestrate enterprise IT through intelligent automation.

![]()
Widely used across industries
![]()
Highly customizable
![]()
24/7 Support
Everything you need to operate your entire IT landscape from a single platform
Monitor application performance, identify bottlenecks, and resolve issues faster across enterprise environments.
Full-stack SAP monitoring delivers real-time visibility across applications, systems, and dependencies.
Gain real-time visibility into distributed infrastructure across hybrid environments.
Simplify cloud monitoring and management across AWS, Azure, GCP, and multi-cloud environments.
Migrate workloads to the cloud with minimal risk and downtime using automated migration workflows.
Orchestrate workflows and automate processes across IT and business applications.
Define event-driven rules that trigger coordinated actions across systems and teams. Ensure consistent response at enterprise scale.
Continuously track performance, availability, and health across applications and infrastructure. Trigger timely alerts so teams can respond before issues impact operations.
Automate the provisioning and deployment of infrastructure and applications across cloud and hybrid environments. Reduce manual effort while ensuring repeatable, reliable execution.
Integrate with existing tools and services while extending functionality to new use cases through open APIs.
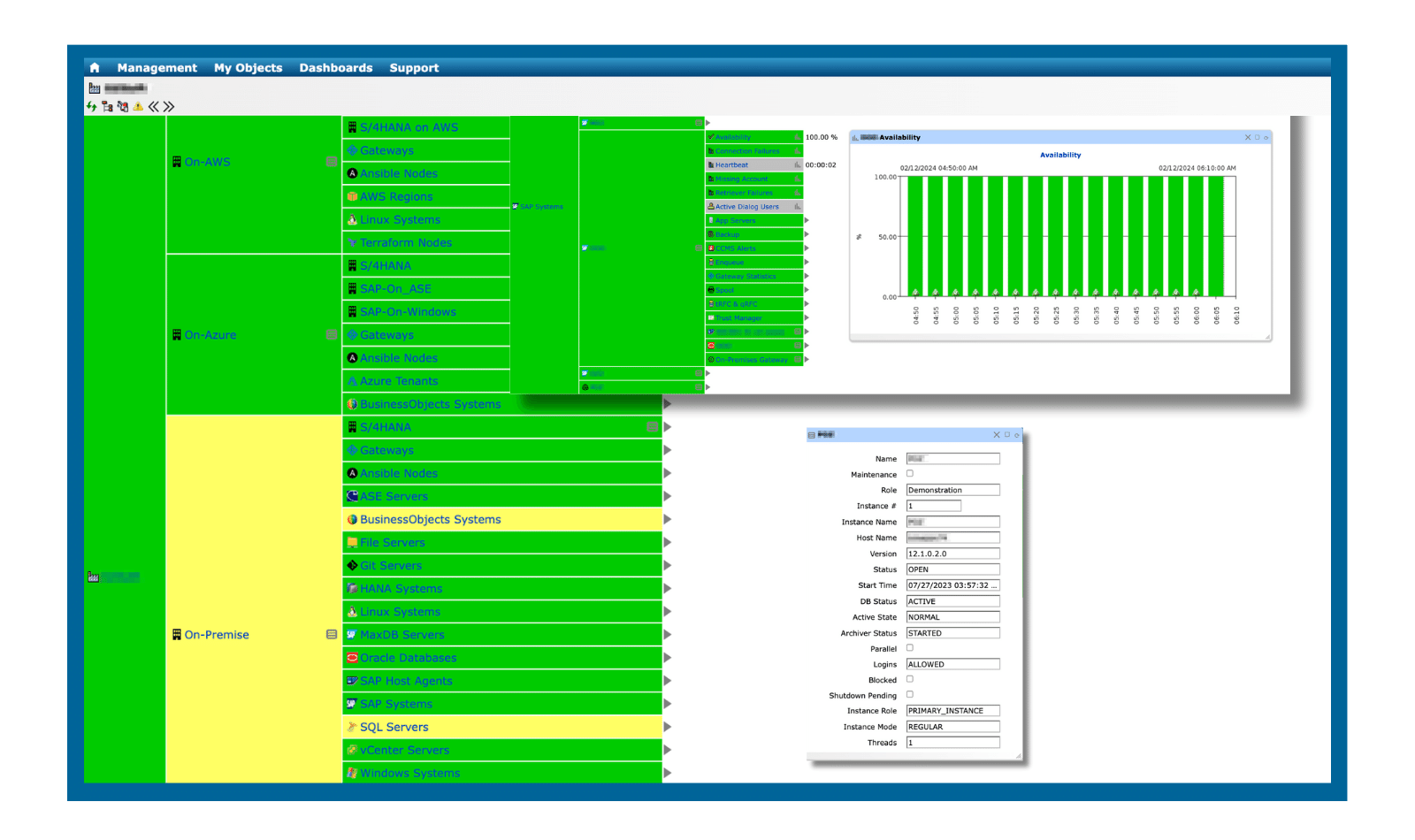
Service Grid brings related information together in a single pane of glass, giving you a unified view of your services and resources. See how applications, infrastructure, and dependencies connect so that you can understand your entire ecosystem at a glance.
Health Explorer provides detailed, time-synchronized metrics to help you identify patterns, anomalies, and performance issues faster.
Dashboard is a customizable visual view of key metrics used to monitor system health. It displays real-time insight into performance, helping teams quickly identify and address issues before they escalate.
Reports provide structured, historical views of availability and performance metrics, helping teams analyze trends and assess system health over time. Unlike dashboards, reports can be exported in your preferred file format or automatically sent to designated recipients via email for sharing, auditing, and compliance.
Process Composer powers the platform's automation capabilities. It provides a visual, drag-and-drop interface for designing automation workflows, allowing users to define action sequences, dependencies, and conditional logic in an intuitive, no-code environment.
Process Definition serves as a reusable template for orchestrating activities across the platform. It defines automated workflows that can be triggered manually or scheduled to run at specific times, enabling consistent and repeatable execution.
Service Grid brings related information together in a single pane of glass, giving you a unified view of your services and resources. See how applications, infrastructure, and dependencies connect so that you can understand your entire ecosystem at a glance.
Health Explorer provides detailed, time-synchronized metrics to help you identify patterns, anomalies, and performance issues faster.
Dashboard is a customizable visual view of key metrics used to monitor system health. It displays real-time insight into performance, helping teams quickly identify and address issues before they escalate.
Reports provide structured, historical views of availability and performance metrics, helping teams analyze trends and assess system health over time. Unlike dashboards, reports can be exported in your preferred file format or automatically sent to designated recipients via email for sharing, auditing, and compliance.
Process Composer powers the platform's automation capabilities. It provides a visual, drag-and-drop interface for designing automation workflows, allowing users to define action sequences, dependencies, and conditional logic in an intuitive, no-code environment.
Process Definition serves as a reusable template for orchestrating activities across the platform. It defines automated workflows that can be triggered manually or scheduled to run at specific times, enabling consistent and repeatable execution.
Transform your operations with intelligent workflows, proactive monitoring, and robust scalability. By minimizing noise and maximizing performance, your team can focus on strategic initiatives.
1-year plan: $99 per month
2-year plan: $88 per month
3-year plan: $82.50 per month
1-year plan: $198 per month
2-year plan: $176 per month
3-year plan: $165 per month
1-year plan: $495 per month
2-year plan: $440 per month
3-year plan: $412.50 per month

IT-Conductor continued to work seamlessly with Coats during the COVID-19 pandemic to support its mission of delivering critical textiles needed for personal protection equipment manufacturing, such as face masks and hospital wear, especially when remote management was the mode of operation from a global hybrid workforce.
As part of Under Armour’s SAP migration to AWS, automation was identified as a top priority to ensure we leverage best practices in standardized deployment and use industry-leading tools to automate SAP IT operations. IT-Conductor fits nicely into the solution mix as an AWS SaaS Marketplace platform and a deep automation specialist.
Stay informed and up-to-date with the latest industry insights and trends
URL and website monitoring aren't the same. For IT and SAP teams, using the wrong one means outages go undetected. Here's what you need to know
Prepare for your SAP S/4HANA upgrade before 2027. Explore migration options, deployment models, and download the roadmap guide to start planning...
Discover how AWS–SAP sovereign cloud advances digital sovereignty and why automation and operational control are critical for compliant SAP...
SAP S/4HANA upgrade testing guide covering strategy, risk-based planning, automation, performance testing, and tools to ensure a smooth, low-risk...